Encountered error(s) while parsing pipeline YAML: Could not get the latest source version for repository hosted on Azure Repos using ref refs/heads/master.
Sometimes I enjoy manually running my Azure DevOps Pipeline like this.

However, because I used a YML-file located in the Master branch when the pipeline was first created, and the Master branch has later been renamed to Main, I now get the following error every time I manually run my pipeline.

I can, of course, select the desired branch from the dropdown list every time, or even delete the Pipeline, and re-create it from another branch. However, that should not be necessary!
So, what to do?
Step 1
Select your pipeline.

Step 2
Click «Edit».

Step 3
Click the «...»-menu, and select «Triggers».

Step 4
Click «YAML».

Step 5
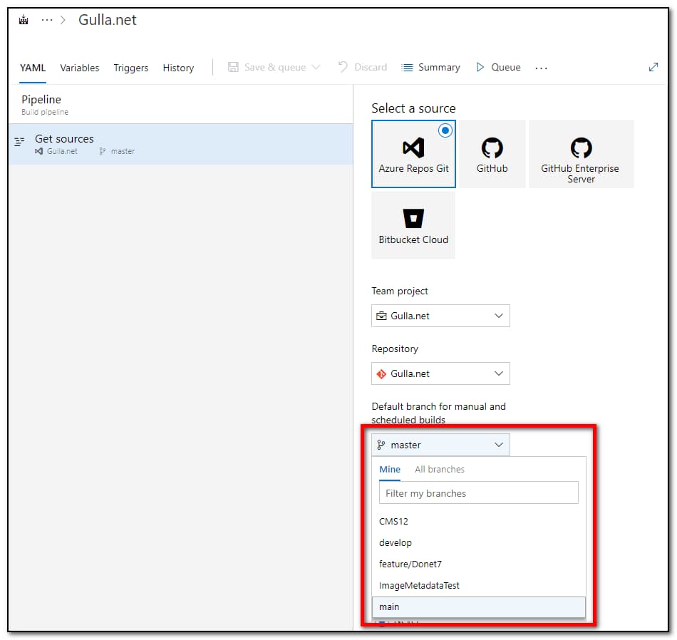
Click «Get sources».

Step 6
Finally, select your favorite branch!

That's it!